
This document provides a step-by-step guide on how to handle the unloading process, manage badge assignments, and execute departures efficiently. It covers potential issues that can arise if unloading statuses are not completed and offers solutions to manage these effectively, ensuring a seamless workflow.
Observe that once the final piece is counted, the unloading completed status is achieved. This allows for a safe and successful departure.

Without the unloading completed status, departure is not feasible. For instance, attempting to proceed without this status triggers an error message, indicating that departure is not allowed.

The unloading process will also be blocked if the necessary badges are not assigned. This is a critical requirement.

If the restriction on parts did not exist, status adjustments for unloading could be done manually. This was done successfully yesterday and today under regular conditions.

However, with parts restrictions in place, neither manual nor automatic status changes are permissible. It is crucial to first address the quantities.

The badges serve as a blocker, necessitating a special workaround. Hopefully, this does not obstruct the doors unnecessarily.

As observed, the doors remain accessible, so it is unlikely that they will impede progress in practical scenarios. This concludes our example, allowing confirmation of Kostia's location.

Once confirmed, the newly created badge becomes visible on the product's stock, along with the goods receipt.

The goods receipt is completed, and the product must be updated with this information in the HANA system. This includes details about the new badges, 50 pieces, and five pieces of the specified material.

An additional 10 pieces were included in an existing badge. Any questions?

A question was raised about retrieving data-level information for inbound deliveries with badge assignment determination restrictions. Let me investigate this further.

Answering this without a system check is challenging.

Deliveries can be identified by a red status, which is a quick way to spot deliveries missing badge-managed items, allowing for prior knowledge.

By anticipating which inbound deliveries contain badge-managed SKUs, one can prepare for potential blocks in delivery.

While filtering may not have been done yet, it's likely achievable through certain criteria, perhaps by considering recently created deliveries.

After retrieving badges, understanding which users were impacted by badge management can be essential. Checking delivery items for relevant materials can provide insights.

By examining materials with badges, you can identify products with badge management requirements.

Material managers familiar with materials' numbers might filter using these numbers to locate badge-managed items.

Different methods can be used depending on needs, such as comparing inbound delivery items with product master data.

Using a dual-screen setup, product master data can be compared and analyzed effectively.

Consider ending calls to focus on internal warehouse tasks. Remaining time can be dedicated to tests and presentations.

Wrap up today's session with a brief overview, followed by internal workshops if agreed upon.

Examples prepared for today may not have been fully utilized, leading to an early session conclusion.

The first-time product message will not appear once received. Additional examples can be provided upon request.

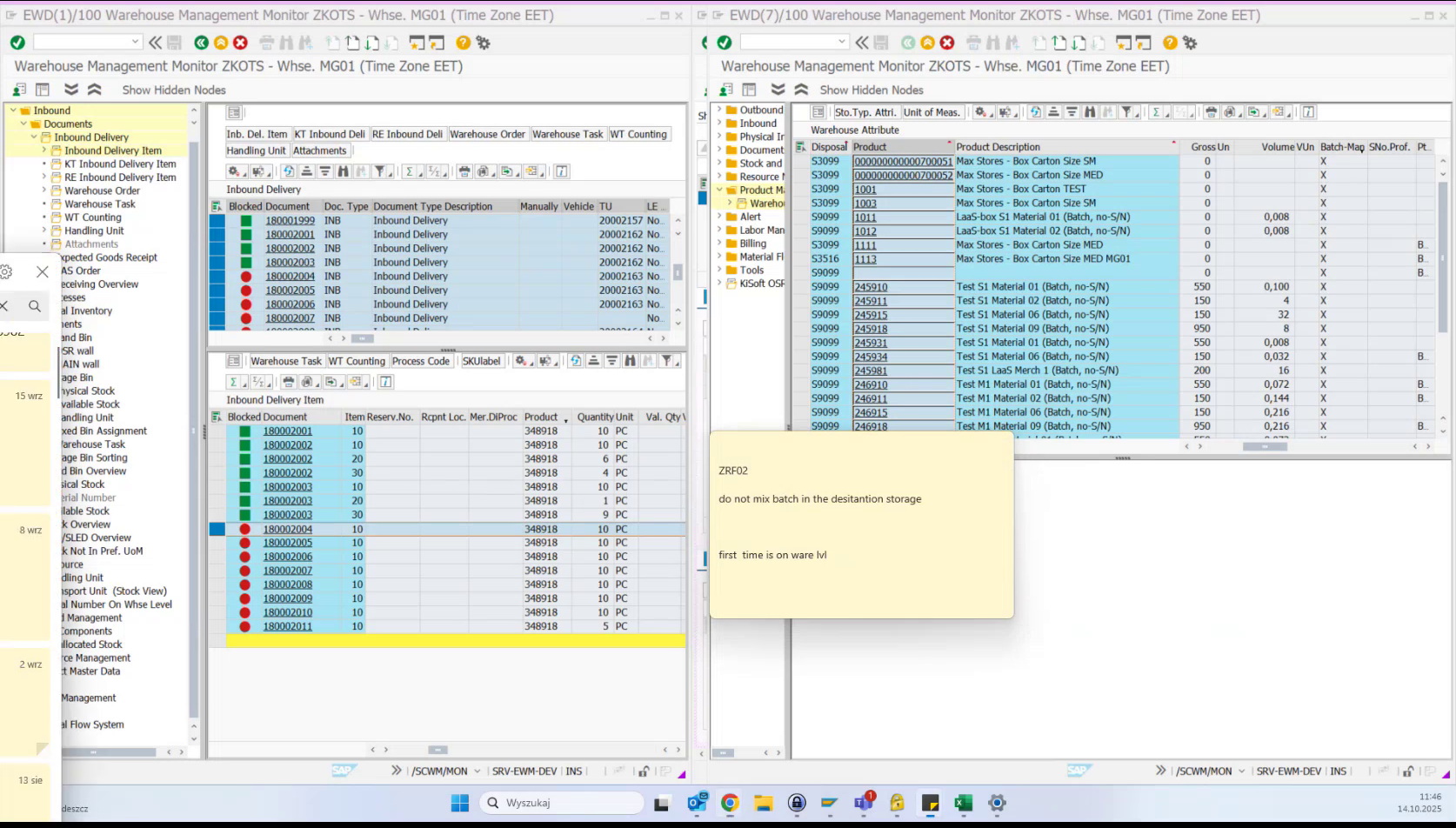
As requested, batch-managed items are now listed, applicable per warehouse or generally in WM.

Further verification is needed to confirm specifics.

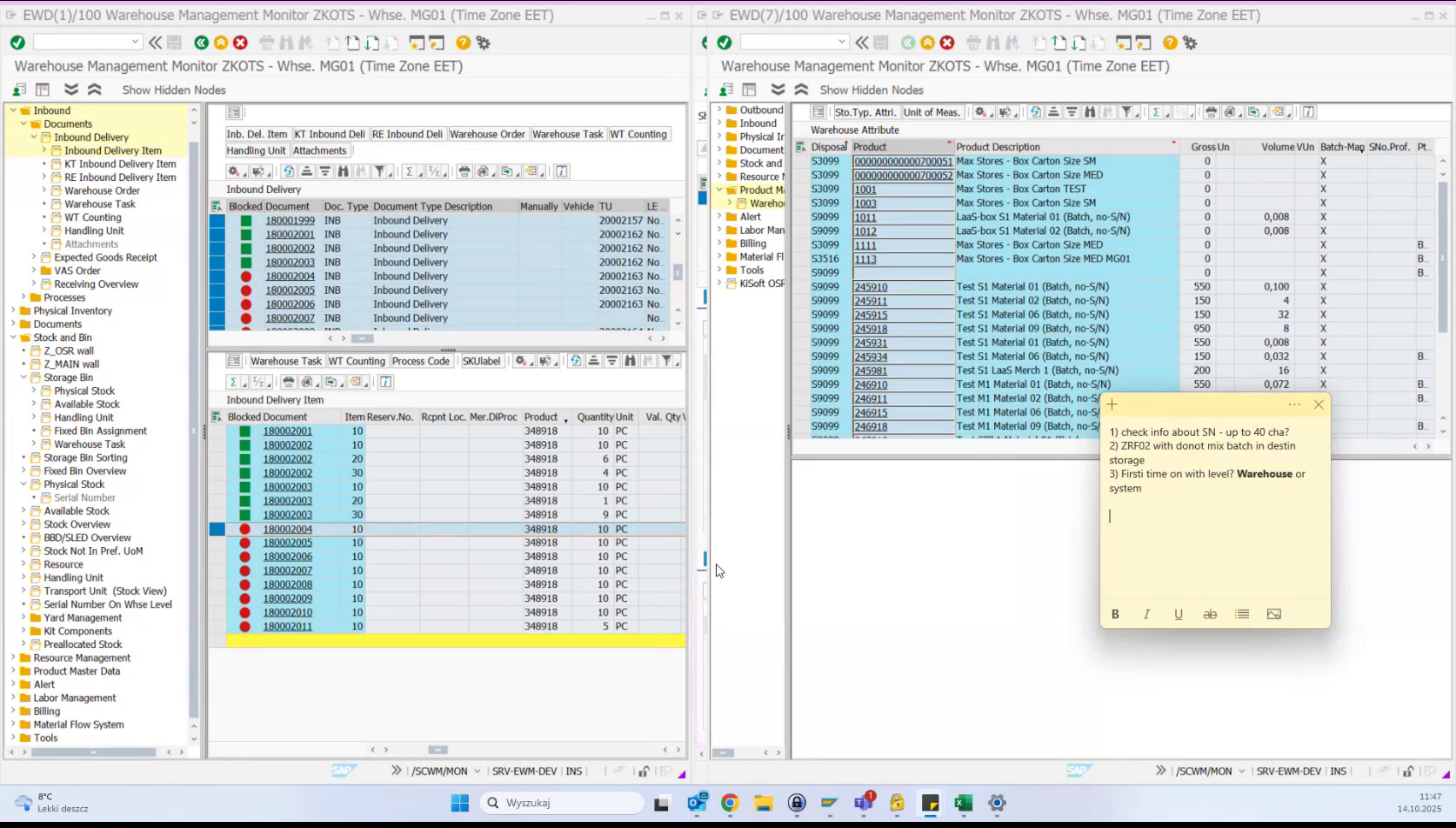
Verifying whether the first-time aspect applies at the warehouse or system level is important. Verification is pending.

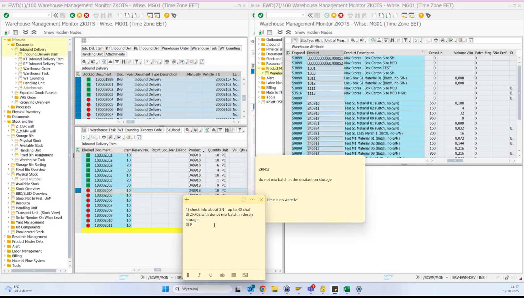
Considerations include serial number checks (up to 40 characters) and ZRF02 examples without batch mix in destination storage.

There's a likelihood of warehouse-level applicability, but confirmation is needed.

Open to questions regarding ZRF02, as there seems no immediate necessity to start it today.

Tomorrow's session will cover the parking case, incorporating SID session file insights for training purposes.

ZRF02 will be swiftly accessed, with SID session-based training. Special scenarios like no-mix batches can be arranged upon request.

Ready examples are available today, with additional examples planned for tomorrow. Questions are welcome.

Initial examples involved scanning a new product without master data, prompting a message in ZRF. To proceed, master data must be registered.

Clarification is needed for the master data context mentioned earlier.

The system prompts checking master data for a new product. Ensure master data exists for smooth operation.

Product master data on the EWM side must be present to process the product effectively.

If a product lacks assignment, verify and adjust existing master data parameters as needed.

Certain parameters, such as put away control, might require manual adjustment based on default settings.

If a product is new, ensure master data configuration is complete, focusing on specific adjustments.

While a product's existence is necessary, adjustments may be required for specific parameters.

Bulk, small, or medium stock removal indicators may need switching during first product creation.

Certain parameters in warehouse data folders are fixed and cannot be altered.

Data alterations in the warehouse require system-specific adjustments, particularly for augments.

Augments can be modified within different system contexts.

Alterations occur in the system where the master data is housed, reflecting these changes.

Master data existence is essential, as it is linked to connected systems.

Recognition of master data's importance is crucial for seamless operation.

A message indicates listening to feedback is essential, particularly for bulk item declarations.

Refrigerator declarations highlight potential errors that need addressing.

This understanding is acknowledged.

Appreciation is extended for participants' focus and engagement, promoting enhanced knowledge.

Post-training, participants should feel more informed about the ZRF-01 process.

Despite some uncompleted exercises, it is hoped they will be finished independently.

Time should be allocated for completing exercises following the session.

Encouragement is given to use the remaining session time productively.

Availability is offered for further queries in chat or smaller groups.

Support is provided for the upcoming session, with the facilitator available for assistance.

The upcoming session is prepared for, ensuring the facilitator's availability.

This session concludes, reserving the time for future topics.

The training is appreciated, and gratitude is expressed.

Participants are thanked, wishing them a pleasant day.

Farewell acknowledgments are given.

Suggestions are made to distribute examples for efficiency.

Completion of two examples is advised before proceeding.

Ensure compliance with instructions, referencing title specifics.

Confirmation is sought for recording cessation.

Recording is confirmed to be stopped.

Anticipation for future discussions and interactions is expressed.
